Product Manager w cyklu OKR - jak pracować z OKRami w praktyce?
4 część poradnika o OKRach dla product managerów - jak realnie pracować we frameworku OKR? Najczęstsze sytuacje, łączenie OKRów ze Scrumem.
Witaj w czwartej już części naszego 📕 Poradnik pracy z OKRami dla product managerów. Tu jesteśmy 👇
PART 4: Product Manager w cyklu OKR - jak pracować we frameworku OKR jako PM? 👈
ℹ️ Poradnik tworzę wspólnie z Mateusz Paprocki (COO w Neoteric oraz jest co-ownerem OKR Poland). Koncepcje i materiały pochodzą z autorskiej pracy Matta i Leny Zhukovej w ramach OKR Poland.
W tej części skupimy się na tym jak w praktyce odnaleźć się w cyklu pracy z OKRami - jak się zachować, co robić krok po kroku. Rozważymy 3 potencjalne przypadki, w których możesz się znaleźć:
1️⃣ Firma ma OKRy, ale nie jesteś ownerem żadnego z nich
2️⃣ Aktywnie uczestniczysz w definiowaniu i planowaniu OKRów
3️⃣ Jesteś (O)KR ownerem dla celu kwartalnego
Na koniec przyjrzymy się jeszcze: 4️⃣ Jak operacyjnie połączyć OKRy i SCRUM.
Do artykułu dodaliśmy kilka 🌟 case studies prezentujących jak warto zachować się w konkretnych sytuacjach.
1️⃣ Firma ma OKRy, ale nie jesteś owner-em żadnego z nich
1.1. Dlaczego OKRy i tak powinny Cię interesować?
Gdy nie jesteś bezpośrednio odpowiedzialny za żaden z OKR-ów firmy, twoim zadaniem jako Product Managera jest wykorzystanie ich jako kompasu, który kieruje Twoimi decyzjami i priorytetami. Dobrze wdrożone OKRy powinny dawać kontekst pracy PMa.
OKRy przede wszystkim powinny pomagać Ci w podejmowaniu decyzji co i kiedy powinno zostać dostarczone. Nie mówimy tutaj tylko o perspektywie samych ficzerów, ale też o skoordynowanych działaniach produktu, marketingu i sprzedaży (np. wypuszczanie landing page’a, zmiana cennika itp.)
Rozumienie priorytetów firmy na rok i kwartał pozwala nam podejmować lepsze decyzje. Dzięki szerszemu kontekstowi jesteśmy w stanie ocenić kolejność wdrażania poszczególnych ficzerów.
Rozumienie priorytetów firmy można pogłębiać na spotkaniach 1:1 ze swoim przełożonym. Nie dość, że wykazujemy się zrozumieniem celów firmy (+1 punkt), to jeszcze możemy zwiększyć swoją autonomię przez budowanie zaufania przełożonego.
Rozumienie celów biznesowych przez zespół produktowy / developerski jest moim zdaniem jednym z kluczowych aspektów budowania dobrego produktu. Rozmawianie z zespołem o celach pozwoli im jeszcze lepiej zrozumieć, po co robią to, co robią.
1.2. Jak uwzględniać w takiej sytuacji OKRy w swojej pracy? 5 kroków
Co zrobić, krok po kroku, w takiej sytuacji:
1. Na początku kwartału zmapuj swoją pracę na OKRy firmowe
Przeanalizuj istniejące w firmie OKRy i zmapuj te cele ze swoim planem rozwoju produktu (roadmapą / inicjatywami).
Zidentyfikuj, które funkcjonalności, usprawnienia lub inicjatywy bezpośrednio wpływają na osiągnięcie tych OKR-ów.
Sprawdź, które z Twoich zaplanowanych działań mają największy potencjalny wpływ na Kluczowe Rezultaty. Porozmawiaj o tym na spotkaniach 1:1 z właścicielami tych (O)KR-ów ⤵️
Nie ma jednak co szukać tych powiązań na siłę. Niektóre zespoły nie kontrybuują realnie do aktualnych OKRów firmowych i można to sobie wprost powiedzieć.
Mapowanie to jednak zawsze dobre ćwiczeń i dobry moment do dyskusji - np. czy to dobrze, że praca naszego zespołu nie kontrybuje wprost do OKRów? Pod co w takim wypadku powinniśmy optymalizować nasz backlog prac?
Tomek Tomaszewski
2. Umów spotkania 1:1 z właścicielami ważnych (dla Ciebie) OKR-ów
Teoretycznie Owner (O)KR-a powinien sam wyjść z inicjatywą spotkania z Tobą (jeśli masz wpływ na jego OKR-a). Nie zawsze tak jednak będzie. Dlatego sam też możesz o to zadbać. Zorganizuj indywidualne spotkania z właścicielami tych OKR-ów, które są najbardziej istotne dla Twojego produktu i pracy.
Podczas tych spotkań omów szczegółowo, jak Twoje obecne i przyszłe działania wpływają lub mogą wpływać na te OKRy. To może obejmować planowane funkcjonalności, udoskonalenia produktu, a także propozycje nowych inicjatyw.
Zapytaj o priorytety, wyzwania i możliwości związane z każdym OKR-em. Staraj się uzyskać jasny obraz oczekiwanych rezultatów i sposobów, w jaki Twoja praca może przyczynić się do ich osiągnięcia.
Wykorzystaj te spotkania, aby zbudować relacje i lepsze zrozumienie między zespołami. To nie tylko pomoże w lepszym dostosowaniu Twoich działań do celów firmy, ale pozwoli Ci budować większe zaufanie i wpływ.
3. Uwzględnij istniejące OKRy przy planowaniu roadmapy na kwartał
Gdy tworzysz lub aktualizujesz roadmapę produktu na nadchodzący kwartał, wykorzystaj OKRy jako swój kompas podczas priorytetyzacji i planowania. Im bardziej dana inicjatywa wspiera OKRy firmowe, tym (zwykle) wyżej powinna być na Twojej liście priorytetów.
Dla każdej inicjatywy lub planowanej funkcji zaznacz, jak konkretnie wspiera ona realizację poszczególnych OKR-ów. Może to być w formie notatek lub tagów dodanych do poszczególnych elementów roadmapy.
Przedstawiając roadmapę, skoncentruj się na wyjaśnieniu zespołowi, jak planowane działania wpisują się w szerszy kontekst celów organizacji. To pomoże w budowaniu większego zaangażowania i zrozumienia znaczenia ich pracy.
4. Omów OKRy z zespołem produktowym / developerskim
Zorganizuj spotkanie z zespołem produktowym / developerskim, aby omówić OKRy firmowe na bieżący kwartał, pokazać, do których chcemy kontrybuować i w jaki sposób.
OKRy firmowe powinnyć być przedstawione na spotkaniu ogólnofirmowym. Jeżeli w firmie nie ma takiej praktyki, to postarałbym się o zaproszenie właścicieli OKRów na nasze spotkanie z zespołem.
Omówcie, jak konkretne zadania, projekty i funkcje, nad którymi zespół będzie pracować, wpisują się w te cele.
Nawet jeśli nie jesteś owner-em żadnego KRa / OKRa - możesz, a nawet powinieneś, wpleść informowanie o celach w praktykę Twojego zespołu (jak to w praktyce zrobić znajdziesz w częsci 4️⃣ o łączeniu OKRów ze Scrum-em).
5. Wykorzystaj OKRy w rozmowach interesariuszami
Podczas dyskusji z interesariuszami na temat ich pomysłów i sugestii, aktywnie korzystaj z OKR-ów jako pewnych ram odniesienia. Kiedy przedstawiane są nowe pomysły, pytaj, jak konkretnie mogą one wspierać realizację określonych OKR-ów.
Taki sposób prowadzenia rozmów pozwoli na bardziej merytoryczną dyskusję o wartości pomysłu w kontekście celów / strategii firmy. Nie ma co ukrywać, pozwoli Ci też łatwiej „odbijać” abstrakcyjne pomysły.
1.3. 🌟 Case Study 1: Walka z ficzerozą
Jesteś product ownerem aplikacji webowej. Firma ma OKRy, choć Ty nie jesteś odpowiedzialny (-a) za żadnego z nich. Interesariusze przychodzą do Ciebie z mnóstwem pomysłów na feature lub problemami użytkowników do rozwiązania. Większość tych pomysłów według Ciebie nie wnosi sensownej i powtarzalnej wartości biznesowej do produktu.
Jak sobie radzić z taką sytuacją wykorzystując OKRy?
W naszej pracy zawsze znajdują się ludzie z pomysłem na kolejny feature. Często są to osoby z zarządu lub kluczowi klienci. Jeżeli przy podejmowaniu decyzji o wdrożeniu / niewdrożeniu feature’a jedynym punktem odniesienia jest roadmapa produktu i nasze capacity, to relatywnie trudno dokonać merytorycznej oceny.
Często mówimy wtedy, że nasz backlog jest zaplanowany na X tygodni do przodu i nie możemy teraz tego zrobić. Albo, że ten feature ma mniejszą wartość biznesową niż te, które są aktualnie w backlogu.
Pojawia się tutaj jednak problem - do czego odnosimy tę “wartość biznesową”?
Do tego jak mocna jest potrzeba użytkownika?
Spodziewanego IMPACT-u na naszą organiazcję?
Jeżeli tak, to o jaki IMPACT chodzi? Wpływ na cele przychodowe, strategiczne, KPI, inne?
Zadając sobie takie pytania (uczciwie!), można zobaczyć, że często nie mamy dobrego punktu odniesienia. OKRy mogą w tym pomóc!
Jeśli więc interesariusz ponownie przyjdzie do Ciebie z pomysłem na nowy ficzer spytaj wprost:
na jaki OKR ma on wpłynąć i w jaki sposób?
czy ten pomysł bardziej wpłynie na osiągnięcie tego OKRa niż istniejące pomysły w backlogu / na roadmapie?
czy owner tego OKRa o tym wie?
skąd wie, że jego pomysł na OKR wpłynie (jakie mamy dowody)?
Taki zestaw danych powinien nam dać pierwszy kontekst do oceny jak obecne rzeczy z backlogu wpływają na KRy oraz pomóc nam podjąć decyzje, czy proponowany feature rzeczywiście pozwoli zrealizować cel kwartalny lepiej, niż to co mamy w backlogu.
2️⃣ Aktywnie uczestniczysz w definiowaniu i planowaniu OKRów
Na przeciwległym biegunie do przypadku 1️⃣ jest sytuacja, gdy jako product manager od samego początku (od planowania) zostałeś włączony do ich definiowania i planowania (rocznie / kwartalnie).
Główną pracą dla Ciebie do zrobienia z pozycji PMa będzie w takiej sytuacji dobre przygotowanie się do spotkania, na którym te OKRy będą planowane.
2.1. JAK SIĘ PRZYGOTOWAĆ na spotkanie planistyczne OKRów?
Przejrzyj dotychczasową strategię/wizje/cele firmy - zanim rozpoczniesz pracę nad OKR-ami, upewnij się, że dobrze rozumiesz ogólne cele i strategię firmy. To pozwoli Ci na lepsze dostosowanie proponowanych OKR-ów do kierunku, w którym podąża organizacja.
Przejrzyj OKRy z poprzednich okresów. Zastanów się, co się sprawdziło, a co wymaga poprawy. To da Ci wgląd w to, gdzie należy skupić wysiłki i jakie działania przynoszą najlepsze efekty.
Wybadaj pomysły / priorytety innych uczestników spotkania - pozwoli Ci to lepiej przygotować się na pytania i pomysły innych uczestników planowania. Możesz do tego wykorzystać Wasze 1:1 lub nieformalne spotkania przy ekspresie do kawy. Proste pytania, które powinny dużo pomóc: “zbliża nam się planowanie, jak myślisz, w którą stronę powinniśmy pójść w najbliższym czasie?”, “jakie masz teraz priorytety?”, “jakie się u Was szykują wyzwania?”
2.2. CO PRZYGOTOWAĆ na spotkanie planistyczne?
1. Kontekst
Pierwszą rzeczą badzie przygotowanie odpowiedniego kontekstu, który umożliwi uwzględnienie Twojego produktu przy planowaniu. Przygotuj:
jasną, zwięzłą i klarowną informację o produkcie, aktualnych wynikach i aktualnie prowadzonych eksperymentach
dane o użyciu poszczególnych obszarów / funkcji aplikacji, najważniejsze metryki (analityka)
Jednym zdaniem - daj szansę innym uczestnikom spotkania dobrze się do przygotować do definiowania OKRów. Tracenie czasu na spotkaniu na wyciąganie danych z analityki nie jest tym, czego chcemy.
Powyższy pakiet informacyjny wyślij najlepiej przed spotkaniem.
2. Twoja rekomendacja
Przygotuj swoją jasną i uargumentowaną rekomendację dotyczącą najważniejszych, najbardziej kluczowych hipotez produktowych. Hipotezy powinny wynikać z naszej strategii produktowej, tego co dowiedzieliśmy się o rynku / produkcie / użytkownikach w ostatnim czasie oraz tego jaka jest Twoja intencja.
To te hipotezy mogą i powinny być podstawą do określania potencjalnych OKRów w najbliższym cyklu planistycznym.
Więcej o wyborze hipotez i definiowaniu OKRów przeczytasz w 2 częsci całego proadnika:
3. Capacity Twojego zespołu
Przydatne będzie także jasne określenie, jak bardzo zajęty jest Twój zespół pracami niezwiązanymi z OKRami (praca/projekty operacyjne, utrzymanie KPI itp.). Odpowiesz dzięki temu na pytanie, czy w ogóle jest przestrzeń na wdrażanie nowych rzeczy.
Jeżeli zespół jest przeciążony, to przygotuj zawczasu potencjalne rozwiązania (np. zidentyfikuj najmniej istotne elementy roadmapy), dzięki którym łatwiej będzie podejmować decyzje na spotkaniu.
2.3. Co powinno być efektem planowania kwartalnego?
Finalnym efektem spotkania (lub serii spotkań) powinny być:
zdefiniowane cele w formacie OKR - jak definiować OKRy uczyliśmy się w części 2 poradnika.
wybrany właściciel każdego celu (OKR owner)
właściciel określa pierwszą wersję Key Results (kluczowych rezultatów) dla swojego celu.
2.4. Jak zachowywać się na spotkaniu?
Bądź dobrze przygotowany - wszystko to, co opisałem wyżej. Dane, kontekst, analizy, potencjalne hipotezy, dostępność zespołu. Twoje przygotowanie pokaże, że traktujesz proces poważnie.
Najpierw aktywnie słuchaj - Zanim przedstawisz swoje pomysły, uważnie słuchaj innych uczestników. Zrozumienie ich perspektyw pomoże Ci lepiej dostosować swoje propozycje do potrzeb firmy.
Prezentuj pomysły wtedy, kiedy masz możliwość dłuższej wypowiedzi (nie w trakcie burzliwej dyskusji w emocjach - nikt ich wtedy nie zapamięta). Dobre przygotowanie powinno sprawić, że mówisz jasno i konkretnie.
Staraj się kierować dyskusję na rozmowę o outcomeach produktowych, a nie po prostu rozwiązaniach - bądź czujny, gdy dyskusja odbiega od tych celów i delikatnie kieruj ją z powrotem na właściwy tor.
Bądź adwokatem użytkownika - podczas takiego planowania często zapominamy o perspektywie zwykłego usera produktu. Jeśli dyskusja skupia się wyłącznie na celach biznesowych (a tak pewnie będzie), Twoją rolą jest przypominanie grupie o potrzebach i oczekiwaniach użytkowników.
Reaguj na niezgodność dyskusji z nadrzędnymi celami / wizją / strategią produkt. Wiele osób o tym zapomina. Proste pytania: “a jak to ma się do naszej strategii?”, “Jak to kontrybuuje do naszej wizji?” - potrafi rozbroić sporo absurdalnych pomysłów.
-
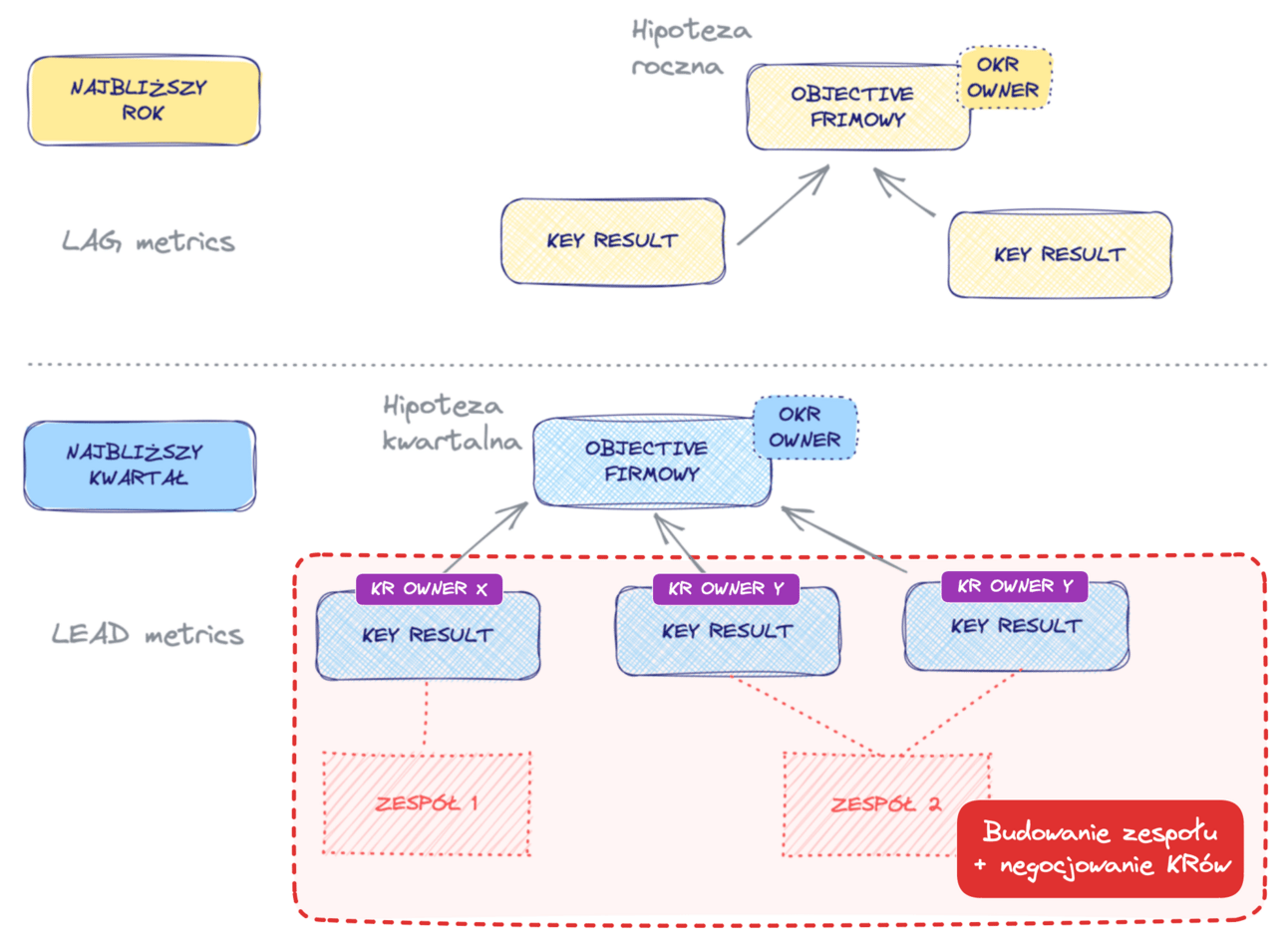
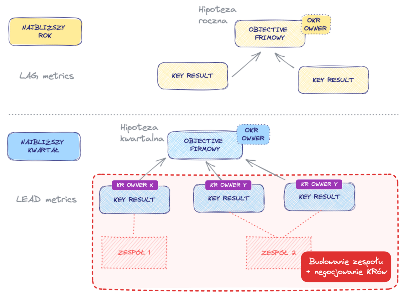
3️⃣ Jesteś (O)KR ownerem dla celu kwartalnego
W 3 przypadku załóżmy, że w gronie zarządu i liderów (włączając Ciebie) udało Wam się wypracować cele na rok i kwartał oraz ustalić właścicieli (OKR Ownerów). Zostałeś / -aś OKR ownerem jednego z celów kwartalnych. Masz Objective i przypisane do niego Key Results.
Co robić w takiej sytuacji - krok po kroku?
3.1. Budowanie zespołów i negocjacja wartości KRów
Główną odpowiedzialnością OKR Ownera celu kwartalnego jest zbudowanie zespołów w taki sposób, żeby zmaksymalizować szanse dowiezienia całego celu.
1. Wybór KR liderów
Twoją pierwszą decyzją będzie wybór liderów zespołów, które będą pracowały nad poszczególnymi KRami lub całym celem. W praktyce Cele i/lub KRy dotyczą często zmian w różnych częściach firmy jednocześnie, a liderami KRów zostają osoby będące ekspertami w danej dziedzinie.
Określ jakich kompetencji potrzebujesz do dowiezienia KRów
Na podstawie poprzedniego punktu identyfikujesz kto konkretnie mógłby dołączyć do zespołu.
🌟 Case Study 2: Budowanie zespołu dla OKRa - platforma e-commerce
Na warsztat weźmy przykład platformy e-commerce, która sprzedaje sprzęt elektroniczny online. Hipoteza, jaką w tym roku testujemy, brzmi następująco: „Lepsza informacja o rabatach w widoku koszyka zwiększy konwersję z produktu włożonego do koszyka na zrealizowany zakup”.
Celem kwartalnym jest poprawienie wyników sprzedaży w jednej wybranej grupie produktów: komputerów stacjonarnych oraz akcesoriów towarzyszących (monitor, myszka, klawiatura itp.):
Cel: Poprawić wyniki sprzedaży w grupie komputerów stacjonarnych i akcesoriów towarzyszących za pomocą rabatów.
KR1: Konwersja z komputera stacjonarnego znajdującego się w koszyku do zrealizowanego zakupu zwiększyła się z 10% do 12%
KR2: Liczba dodanych produktów do koszyka pochodzących z remarketingu zwiększył się o 10%
KR3: Średnia liczba sprzedanych produktów (w koszyku zawierającym komputer stacjonarny) zwiększyła się z 1,3 do 1,7
Właściciel: Piotr, Product Manager platformy e-commerce
👉 KTO W ZESPOLE?
Funkcja rabatów jest już zaimplementowana w produkcie, cel nie będzie więc wymagał (prawdopodobnie) dużych zmian deweloperskich. Większość prac będzie dotyczyła usprawniania komunikacji na podstawie danych i eksperymentów, dlatego będą to działania na styku produktu, marketingu i analityki.
W naszym przykładzie Piotr wybrał do stałego zespołu następujące osoby:
Marta, head of marketing
Adam, odpowiedzialny za performance marketing (zespół marketingu)
Sylwia, full stack developer z jego zespołu scrumowego do wsparcia
Przemek, odpowiedzialny za dane (zespół BI)
👉 WYBÓR LIDERÓW I PODZIAŁ ODPOWIEDZIALNOŚCI:
Odpowiedzialność za KRy mogłaby wyglądać następująco:
KR1: Konwersja z komputera stacjonarnego znajdującego się w koszyku do zrealizowanego zakupu zwiększyła się z 10% do 12%
KR Owner: Marta, head of marketing
Praca nad KRem będzie wymagała wypracowania reguł biznesowych rabatów, zaimplementowania ich w platformie oraz dodania informacji w komunikacji marketingowej; Marta wydaje się najlepszą kandydatką
Do stałej współpracy będzie potrzebowała Przemka (analiza danych) oraz Sylwii (potencjalne zmiany w systemie rabatowym).
KR2: Wejścia do koszyka produktów pochodzące z remarketingu zwiększyły się o 10%
KR Owner: Adam, odpowiedzialny za performance marketing
KR skupia się na poprawie reklam remarketingowych. Adam jest najbliżej dziedzinowo danego KRa, więc zostaje jego Ownerem. Do współpracy będzie potrzebował wsparcia grafików i copywriterów (przygotowanie reklam remarketingowych).
KR3: Średnia liczba sprzedanych produktów w koszyku zawierających komputer stacjonarny zwiększyła się z 1,3 do 1,7
KR Owner: Przemek, odpowiedzialny za dane
Praca nad KR skupiać się będzie na lepszej analizie danych, by zaproponować lepsze sugestie użytkownikom i zwiększyć przez to liczbę dodatkowo dodawanych produktów w koszyku. Przemek ma najlepszy wgląd w połączone dane marketingowe i sprzedażowe, więc zostaje wybrany na Ownera kluczowego rezultatu.
Do współpracy będzie potrzebował Marty.
👉 ALTERNATYWA - BRAK „KR OWNERÓW”:
Alternatywnie, Piotr mógłby nie ustanawiać KR Ownerów, a pracować razem całym zespołem nad całym celem. Nie ma tutaj reguł w jaki sposób zdecydować, które podejście będzie lepsze. Warto jednak wziąć pod uwagę poniższe czynniki:
czy KRy na siebie wpływają? Jeżeli tak, to lepiej mieć jeden zespół niż X osobnych
czy właściciele KRów będą również członkami zespołu w innych KRach? Jeżeli tak, to lepiej mieć jeden zespół niż X osobnych
W tym przypadku Piotr wybrał pierwszy model - KRy są od siebie relatywnie niezależne i mogą mieć osobnych Ownerów.
2. Odpowiedzialność KR liderów
W kolejnym etapie wybrani liderzy KRów mają podwójną rolę. Każdy z nich:
jest odpowiedzialny (accountable) za dowiezienie KRa
jest facylitatorem całego procesu
Jak to wygląda krok po kroku:
KR owner wybiera swój zespół
Zespół do stałej współpracy - dla PM/PO zespołu produktowego, często będzie to całość zespołu produktowego lub jego część
Zespół do konsultacji - osoby, które będą doraźnie konsultowane
Negocjowanie wartości KRów - po wybraniu zespołu KR Owner omawia z wybranym zespołem cele firmowe roczne oraz kwartalne - na tym etapie weryfikuje z zespołem, czy założone wartości są racjonalne oraz możliwe do osiągnięcia.
jest to kluczowy etap całego procesu - to tutaj pojawiają się informacje o tym jak dużo mamy “bieżączki”, gdzie nie mamy zasobów albo jakie blockery mogą uniemożliwić realizację celu.
Po zbudowaniu zespołu i ewentualnej korekcie wartości KRa, KR Owner omawia z zespołem tzw. kontrakt, czyli:
ustala, gdzie i jak będą się komunikować (chat? spotkania online / offline?)
kiedy, gdzie i na jak długo się spotykać (raz na tydzień? z czy bez daily? na jak długo? online / offline? w jaki dzień?)
gdzie będą pracować nad KRem (Jira? Clickup? Trello? Spreadsheet? Miro/Mural?)
ile mają czasu w tygodniu na prace nad celem?
kto i jak będzie aktualizował wartości KRa?
Po zbudowaniu kontraktu KR Owner przygotowuje zespół do pracy:
wpisuje do kalendarza cykliczne spotkanie dla wybranych członków zespołu tak, żeby mieć zablokowany czas na cały cykl (to jedno z kluczowych usprawnień! warto to zrobić)
przygotowuje wybrane wcześniej narzędzia, dostępy i przestrzenie do pracy
3.2. Komunikacja celów do firmy
Kolejnym etapem jest jasne i klarowne przedstawienie reszcie firmy, co będziemy próbowali osiągnąć w ciągu najbliższego roku i kwartału. Brzmi prosto, ale większość firm robi to albo “po macoszemu” albo zwyczajnie nie ma kompetencji, żeby zrobić to dobrze.
Na szczęście w poprzednich częściach przygotowaliśmy przyczynowo-skutkową drogę od misji i wizji przez strategię, kończąc na celach rocznych i kwartalnych, więc mamy niemal gotowy szablon prezentacji.
1. Gdzie zaprezentować OKRy?
synchronicznie:
spotkanie „All-hands” lub dedykowane spotkanie skupione na OKRach. Jeśli firma nie ma takiego spotkania - warto zorganizować je samodzielnie.
powtórzenie prezentacji na najważniejszych spotkaniach SYNC-ach, w których uczestniczysz (w krótszej formie dla przypomnienia lub skupionej na cześci organizacji, której SYNC dotyczy)
asynchronicznie:
na kanale Slack / mailu - tam gdzie prowadzicie ogólną komunikację firmową lub produktową. Warto zrobić w formie pisanej i/lub krótkiego video typu Loom.
transparentny dokument/dashboard z OKRami - łatwo znajdowalny i dostępny (np. podpięty na kanale na Slacku)
→ Przykładowy publiczny dashboard do monitorowania OKRów
2. Jak przeprowadzić skuteczną prezentację?
Wystarczy, że podzielimy przekaz na 4 fragmenty:
Odwołanie do misji i wizji - przypomnienie czym jest firma / produkt i co chce osiągnąć
W jaką “grę” gramy - jaki problem rozwiązuje strategia, jakie są polityki oraz cele strategiczne
Czym zajmiemy się w najbliższym roku: założenia, hipotezy oraz OKRy na rok
Czym zajmiemy się w najbliższym kwartale: założenia, hipotezy oraz OKRy na kwartał
Prezentacja powyższych treści powinna nam zająć nie więcej niż 10 minut tak, żeby nie zanudzić odbiorców, utrzymać ich skupienie, a jednocześnie dać im wystarczający kontekst do zrozumienia co się będzie działo w ciągu najbliższych miesięcy oraz jak może przełożyć się to na ich pracę.
3.3 Monitoring w trakcie kwartału
Po zakomunikowaniu celów, w końcu przechodzimy do pracy. W zależności od tego, jak dobrze zaplanowaliśmy kwartał, jak dobrze wybraliśmy osoby odpowiedzialne za OKRy oraz na ile dobrze zidentyfikowaliśmy zależności pomiędzy zespołami (dostępne capacity!) - zobaczymy stosowne efekty.
Praca bieżąca jest bardzo podobna do pracy w zespole produktowym:
WEEKLY: spotykamy się raz na tydzień, gdzie:
podsumowujemy co udało się zrobić w poprzednim tygodniu, aktualizujemy również wartości kluczowych rezultatów
planujemy co zamierzamy osiągnąć w kolejnym tygodniu (planowanie pracy)
warto zorganizować tutaj też mini retro dla zespołu
DAILY: w razie potrzeby spotykamy się na daily, chociaż nie jest to często praktykowane
MONTHLY: raz na miesiąc weryfikujemy również wartości KRów w celu rocznym
Christina Wodtke w książce Radical Focus proponuje cotygodniowe rytuały „Monday Commitments” i “Friday Wins” - w poniedziałek planujemy tydzień, w piątek podsumowujemy postępy. Zakres tych spotkań jest ten sam co zaproponowany powyżej dla “WEEKLY”.
Warto sprawdzić, który podział lepiej sprawdzi się u Ciebie organizacyjnie. Ja zwykle wolę nie mnożyć spotkań i trzymam się jednego, chyba że łączę OKRy ze Scrumem.
Tomek Tomaszewski
Jeśli nad celem pracuje zespół SCRUMowy, warto połączyć te spotkania ze spotkaniami SCRUMowymi, by ich nie mnożyć niepotrzebnie.
Więcej o tym w części 4️⃣.
1. Problemy ze spotkaniami:
Jedną z większych trudności na tym etapie jest prowadzenie wartościowych spotkań cotygodniowych. Najczęstsze problemy to:
spotkania są długie
spotkania są tylko aktualizacją rzeczy do zrobienia
spotkania nie wnoszą wartości dla wszystkich
spotkania nie powodują interakcji, a są monologiem prowadzącego
2. Jak prowadzić dobre spotkania o OKRach?
Klasyka, o której zapominamy - przygotuj agendę spotkania i wpisz ją do kalendarza / stałej notatki dotyczącej spotkania
Wymagaj, żeby dane liczbowe były uzupełnione przed spotkaniem (wartości KRów i innych rzeczy, które omawiacie na spotkaniach).
Zaproponuj również dopisywanie do agendy, też jeszcze przed spotkaniem, blokerów / tematów do dyskusji.
Dzięki tym elementom zapewnisz, że nie będziecie tracić czasu na spotkaniu na rzeczy, które nie wnoszą wartości. Zyskacie czas na wartościowe dyskusje.
O czym rozmawiać?
Zminimalizujcie czas na omawianie liczb i działań. W większych zespołach można nawet wysłać taki update na slacku, mailem lub innym komunikatorze.
Zmaksymalizujcie czas poświęcony na omawianie blockerów oraz rzeczy, gdzie możecie siebie wzajemnie wesprzeć - to jest prawdziwy sens tego spotkania.
Rozmawiajcie o zmianach w postępie oraz pewności osiągnięcia KR od ostatniego monitoringu. Warto wprost spytać o to, jak każdy z członków zespołu jest pewny tego, że osiągniecie założony cel. Jeżeli nie jest to 100%, to omówcie co musi się stać, żeby tak było (to pytanie często otwiera dyskusję w zespole i prowadzi wprost do wspomnianych blockerów).
Na koniec spotkania zróbcie mini-retro - nie dla prowadzącego, a dla całej grupy. Użyjcie tego jako dobrego sposobu na ulepszanie spotkań. W zależności od dynamiki grupy, możecie co jakiś czas powtarzać takie mini-retro na spotkaniu lub zdecydować się na dedykowane raz na 2-4 tygodnie.
Do monitorowania i omawiania OKRów możesz wykorzystać szablon z poprzedniej części poradnika:
3.4. Review na koniec kwartału
Około 3 tygodnie przed końcem kwartału do wykonania pozostaje:
zrobienie retrospektyw z każdym zespołem roboczym - organizuje je (O)KR Owner ze swoim zespołem (lub tzw. „OKR Champion” jeśli organizacja ma osoby wspierające proces wykorzystania OKRów w firmie)
retrospektywa z właścicielami celów
podsumowanie wniosków i zaplanowanie kolejnego kwartału
Ważne jest zrobienie retrospektyw w powyższej kolejności, ponieważ wnioski z retrospektyw zespołów roboczych mogą być cenne przy retrospektywie właścicieli celów.
Polecam też nie iść standardowym szablonem (co poszło dobrze, co jest do poprawy, kolejne akcje), a najpierw popracować nad identyfikacją dobrych rzeczy, wyciągnięciem z tego wniosków i kolejnych akcji. Dopiero później przejdźcie do rzeczy do poprawy.
Obserwuję, że w PL mamy tendencję do skupienia się na rzeczach do poprawy, a nie dbamy o to, żeby wzmacniać to co działa. Takie wzmacnianie pomoże przełamywać początkowy opór w stosowaniu OKRów.
Mateusz Paprocki
🌟 Case Study 3: „Sam sobie zdefiniuj swój KR!”
Co robić w sytuacji, gdy właściciel OKR-a (np. Twój manager) przychodzi do Ciebie tylko z Objective i mówi, żebyś sam(a) sobie zdefiniował(a) Kluczowy Rezultat (KR)?
To sytuacja, w której powinny nam się odpalić wszystkie czerwone lampki. To właściciel Objectiva powinien wiedzieć co dla niego oznacza, że cel został zrealizowany.
To tak, jakbym przyszedł do Ciebie z celem “Zrób mi fajne wakacje” (albo ficzer, który pokochają nasi użytkownicy!) i zostawił Tobie do zdefiniowania co to DLA MNIE znaczy fajnie. Oczywiście samo konsultowanie KRów i negocjowanie ich poziomów jest jak najbardziej OK.
Jeśli jednak Twój manager wprost mówi, że sam(a) masz to zdefiniować - po pierwszym szoku proponuję, żeby zacząć odkrywać pytaniami po czym nasz przełożony pozna, że cel będzie zrealizowany.
Dobrze stosować tutaj metodę 5 Why’s i pogłębiać, bo zwykle pierwsze pomysły nie są tymi, których naprawdę szukamy. Warto też rozróżniać lead i lag metryki i kierować managera w stronę lead metryk.
-
4️⃣ OKRy w SCRUMie
Na koniec trochę bliżej przyjrzymy się temu jak operacyjnie łączyć OKRy ze Scrum-em. Przyda Ci się to, gdy pełnisz rolę product ownera.
4.1. Gdzie wykorzystać OKRy we współpracy z zespołem scrumowym?
1. Ustaw swój (O)KR jako Cel Produktu w Scrumie
Scrum jakiś czas temu wprowadził koncepcję “celu produktu” (“Cel Produktu opisuje przyszły stan produktu, który może posłużyć Scrum Teamowi jako punkt odniesienia w procesie planowania.”). Niezależnie czy odpowiadamy za cały OKR, czy tylko Kluczowy Rezultat - świetnie wpisujemy się z nim w tę definicję.
Postaw taki (O)KR jako cel Twojego produktu - pomoże to Wam, jako zespołowi, wykorzystać SCRUMa do skupienia się na jego realizacji
2. Priorytetyzacja roadmapy produktu z wykorzystaniem OKRów
Podczas planowania roadmapy produktu, użyj OKRów (czyli Waszego Celu Produktu) jako jednego z głównych kryteriów do oceny wpływu (IMPACT) każdej inicjatywy.
Dodaj do roadmapy informację o tym, jak każda inicjatywa wspiera konkretne OKRy. Osobiście tworzę nawet dedykowany widok roadmapy skoncentrowany właśnie na OKRach, aby lepiej zrozumieć związek między działaniami (inicjatywami z roadmapy) a strategicznymi celami.
Oczywiście warto zaangażować tech leada / zespół scrumowy w proces planowania, aby zapewnić ich wsparcie i zrozumienie kierunku produktu.
3. Kick-off kwartału z celami produktu
Zorganizuj kick-off każdego kwartału, zaprezentuj cel produktu (czyli Wasz OKR) całemu zespołowi. Zapewnij kontekst i pokaż, jak cele przekładają się na roadmapę produktu.
Jeśli nie jesteś właścicielem OKRów, zaproś osobę odpowiedzialną za OKRy na spotkanie, aby mogła udzielić dodatkowych informacji, pokazać swoją wizję, odpowiedzieć na pytania.
4.2. Wykorzystanie OKRów na spotkaniach Scrumowych
1. Sprint planning - planowanie z wykorzystaniem OKRa
Cele sprintu powinny kontrybuować do celów produktu. Podczas planowania upewnijcie się, że cele sprintów przyczyniają się do osiągnięcia celu produktu, czyli waszego OKR. A jeśli się nie przyczyniają, to jasno odpowiedzcie sobie na pytanie dlaczego podjęliście w tym sprincie taką decyzję.
Podczas planowania sprintu jasno określaj, które elementy backlogu przyczyniają się do realizacji konkretnego OKR (ja zwykle robię to na poziomie epiki). Wyjaśnij, dlaczego pewne zadania są wybierane, a inne nie, w kontekście Waszego OKRa.
2. Sprint Review - prezentacja postępów nad OKRem
Wykorzystaj Sprint Review do prezentowania postępów w realizacji OKRów. Pokaż, gdzie obecnie jesteście, jakie są wyniki i jakie plany macie na przyszłość.
Podczas demonstracji / omawiania zrealizowanego zakresu - warto nawiązywać do tego jak nowe zmiany kontrybuują do Waszego OKRa (czyli celu produktu).
Jeśli macie zdefiniowane Health Metryki - też warto o nich wspomnieć.
3. Sprint Retrospective - retrospektywa OKRów
Podczas sprint retrospective, oprócz standardowej analizy sprintu, możecie również zrobić retrospekcję pracy nad OKRem.
Analizuj, co poszło dobrze w kontekście OKRów, co można poprawić i jakie działania można podjąć w następnym sprincie, aby lepiej wspierać realizację celów.
Jeśli to Wasz zespół wprost odpowiada za realizację OKRa - aby nie mnożyć spotkań - możecie wręcz połączyć rekomendowane spotkania procesu OKR z części 3️⃣ z wydarzeniami Scrumowymi:
Jeśli Wasz sprint trwa dłużej niż tydzień (np. klasyczne 2-tygodnie) to:
zastanów się razem z zespołem czy to jest dalej najlepsza długość Waszego sprintu (w kontekście pracy nad OKRem, ale też Waszych procesów)
jeśli zostajecie przy dłuższych niż tydzień sprintach - zwykle dalej warto łączyć spotkania OKRowe ze Scrumowymi. Po prostu Wasz cykl pracy nad OKRem jest dłuższy i dostosowany do długości sprintów.
➡️ W kolejnej części… odpowiadamy na Wasze pytania!
Całość przygotowanego przez nas materiału poradnika już za nami 🎉. Czeka nas jednak jeszcze ostatnia część - na koniec chcemy odpowiedzieć na dodatkowe, praktyczne pytania i wątpliwości związane z OKRami.



















